Accelerate Your Journey to the Future
Legacy systems hold critical business functionality, but they can hinder innovation and agility. You need a clear path to modernize your applications to the architecture and user experience you truly desire, not just a basic lift-and-shift or simple facelift.
The Synchrony Systems Modernization Lifecycle Platform (MLP) is a powerful platform designed to manage, collaborate on, orchestrate, and accelerate complex application modernizations end-to-end. It provides complete visibility and control needed to transform your systems reliably, predictably, at speed and at scale.
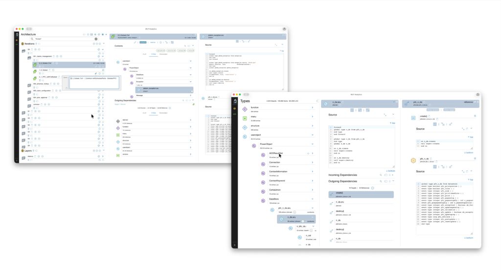
Understanding what you have is the crucial first step in any modernization journey. MLP starts here, giving you extensive coverage of and visibility into your existing codebase.
Deep Code Model: At the core of MLP is a rich and interconnected model of your code. This is not just about language grammar and syntax; it’s a structured, semantic representation that understands and models all possible relationships that exist in a programming language and software system as a whole, not just individual statements. This model serves as the foundation for a deep understanding and rationalization of the application, which is necessary for performing reliable and repeatable transformations of the underlying application’s legacy platform and architecture into a chosen target.
Browsing and Visualization: MLP Analytics brings this powerful model to life. Users can easily browse packages, objects, functions, and other entities, navigate through relationships and references, and traverse them as deeply as needed, with no depth limit, and filter down to specific call sites or references.
Understanding and Rationalization: With MLP Analytics, users move beyond just browsing code. To understand and express the system’s structure and complexity, they will define architecture components using a simple query DSL to locate specific behavior, understand code dependencies, and analyze the underlying application architecture. Users can view your code through various dimensions, such as subsystems, layers, cross-cutting functions, or any other structural or semantic patterns.
Insights and Drilldown: Identify areas like platform dependencies, DLL access, or code that needs extraction for a modern architecture. Pin elements and use the intuitive divider view to maintain context as you navigate deep into the code.
MLP automates and accelerates the modernization process, ensuring consistency and reliability.
Extensible Automation Workflows: MLP manages and orchestrates all modernization activities using highly customizable and extensible workflows that run as automated and unattended tasks. As the central piece of MLP, workflows surface project events and dependencies, providing a systematic approach to the entire modernization process. This approach produces measurable and predictable modernization results at a fraction of the cost and time compared to other ad-hoc approaches.
Continuous Modernization: No code freezes! MLP supports automated synchronization with ongoing development, allowing you to modernize your application while it continues to evolve and support ongoing business needs.
Model-Driven Transformation: Rule-based transformations manipulate a semantic source code model, enabling deep refactoring, tier decoupling, and other complex transformations. Today’s modernizations still demand 100% functional equivalence in the target, and the rule-based transformations provide consistency in achieving this critical outcome; LLM’s hallucination feature has no room in this space.
MLP provides a unified environment for all stakeholders to manage and track the modernization project.
Real-time Visibility: Stakeholders see every activity, its results, and impact in real-time with complete traceability.
Integrated Project Management: Built-in planning and tracking with customizable templates and integrations with GitHub, GitLab, AWS, Azure, and ADO, and other external project management platforms, showing live, interactive dashboards with metrics, project timelines, burn-up and burn-down charts, issue resolutions, and testing lifecycle. Unlike traditional issue tracking and test management tools, MLP’s issue tracking and testing logging is directly linked to code artifacts, providing full traceability and interoperability.
Source Code & UI Preview: View the before-and-after migrated source code and preview the before-and-after transformed user interfaces to enable shift-left style early testing.
Collaborative Discovery: Conduct discovery and define architectural components collaboratively directly inside MLP.
MLP is designed to address today’s complex modernization challenges, ensuring not only functional equivalence on your chosen target but also enabling a complete transformation of monolithic host and client/server legacy architectures to modern target cloud microservices architectures and reactive web user experiences with microfrontends. We don’t “magically create” anything; using model-driven, rule-based engineering, we automate analysis, extraction, refactoring, diagnostics generation, resolution, and complete transformation to your target technology and architecture of choice.
Using our decades of experience, we bring unique value and deep technology to jump-start and accelerate your journey to the modern world with ease.
Avoid paralysis by analysis. Begin your modernization journey now and see what MLP can do for you.
© 2025 All Rights Reserved Synchrony Systems Inc. | Privacy Policy and Cookie Notice